Continuous Integration for Visual Studio 2005 Team System beta 2
Dion Olsthoorn has been kind enough to post his experiences (and code) with trying to get VSTS support Continuous Integration.
This is one of the things I think is really missing from VSTS and it would be very nice if it was integrated into the final release… 
[The following is from Dion’s posting]
As you may or may not know, the current beta 2 version of Visual Studio 2005 Team System only supports manual team builds against the Team Foundation server. I think the final release of VSTS is going to support scheduled builds (e.g. nightly builds), but I don't think continuous integration will be supported (because Microsoft don't practice CI themselves).
However my company enforces their developers to use Continuous Integration on all projects, so I had to build a CI process for Team System myself.
I thought it was a good idea to share the results with you :)
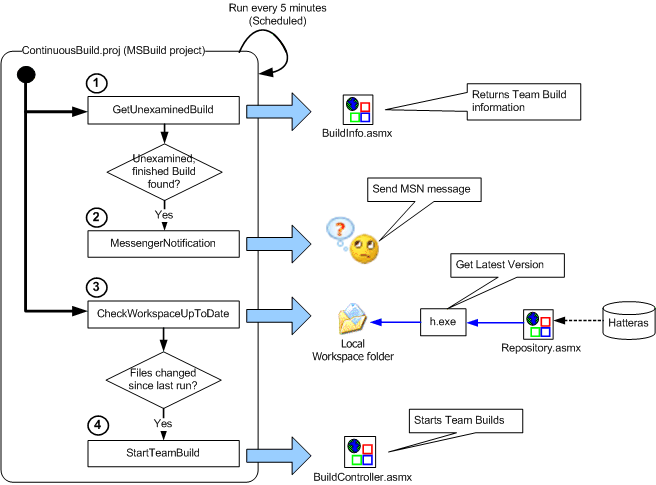
I enabled continuous integration by setting up a scheduled MSBuild project that runs every 5 minutes. It includes 4 custom MSBuild Tasks I've created (also see Visio drawing at the bottom):
- CheckWorkspaceUpToDate : Checks if any files were changed on the local server workspace since last run. Uses the h.exe (as of Hatteras) command.
- StartTeamBuild : Starts a Team Build by calling the BuildContoller.asmx WebServices (thanks to Aaron Engel for sample code)
- GetUnexaminedBuild : If available, returns a finished build from Team Foundation where build quality is "Unexamed". The status of this build will be notified to all team members using messenger, and the build's build quality will be set to 'Notification Sent'.
- MessengerNotification : Task to send an arbitrary message through MSN messenger (using SendMSN that uses the DotMSN library; thanks to James Simmonds and B.Geertsema)
Because you're all such nice people, I decided to share my code and binaries. Download it here.
To run this Continuous Integration process on your own server, take the following steps:
- Create a Team Build using the wizard in Team System (if you already have created a Team Build, skip this step).
- Create a workspace on your server, and map your project's repository-folder to a local file folder on that server. Do a 'Get Latest' on this folder.
- From the downloaded zip, extract "Macaw.MSBuild.Tasks.dll" and "DotMSN.dll" (or build them yourself). Add these libraries to the GAC.
- From the downloaded zip, extract "/MSBuild Examples/ContinuousIntegration.proj" and put this somewhere on your hard disk (e.g. c:\teambuilder)
- Edit the ContinuousIntegration.proj MSBuild project, and change all properties in the <PropertyGroup> to match your environment.
- Test ContinuousIntegration.proj (run as argument of MSBuild.exe, which can be found in the .NET framework folder).
- If ContinuousIntegration.proj is working well, schedule it to run every 5 minutes: schtasks /create /SC MINUTE /MO 5 /TR [batch file to run] /TN [scheduled task name]. Note: The [batch file to run] should contain a command like: "C:\WINDOWS\Microsoft.NET\Framework\v2.0.50215\MSBuild.exe c:\teambuilder\continuousintegration.proj".
Recent Posts
- Understanding API First Strategy and Benefits
- Frankenstein APIs Explained! - API Cyber Security Series
- API Security 101 - Cyber Security Explained
- API Trends 2022 - API Security and Cybersecurity
- API Trends 2022 - Seamless Integration Solutions
- API Trends 2022 - Adaptive API Management
- API Trends 2022 - API Integration Automation
- API Trends 2022 - Industry Specific Breakouts
- API Trends 2022 - API Best Practices
- API Trends 2022 - Open API Standards
- API Trends 2022 - API Integration Experience
- API Trends 2022 - API-Led Modernization
- API Trends 2022 - API Economy Growth
- Brenton House - Give your App and APIs a Turbo Boost – Part 2
- Easily Enable Speech Recognition in Titanium iOS using Hyperloop
Tag Cloud
- .NET
- adaptive api management
- android
- api
- api automation
- api best practices
- api economy
- api experience
- api first
- api integration
- api integrations
- api management
- api security
- api standards
- api strategy
- api trends
- apis
- appcelerator
- automation
- boot
- Brenton House
- C#
- Cisco VPN
- Cloud
- Community News
- Continuous Integration
- crash
- cybersecurity
- Dropbox
- fhir apis
- Free Stuff
- General Software Development
- Google Drive
- graphql
- healthcare apis
- houserules
- hyperloop
- ios
- json schema
- Live Mesh
- Mac OS X
- Microsoft
- mobile
- mobile api
- native
- open banking
- openapi
- Other Stuff
- SkyDrive
- speech
- Stuff
- swagger
- Team Systems
- titanium native
- titanium turbo
- Unit Testing
- Vista
- Visual Studio
- Visual Studio 11
- voice
- win7
- Windows 7
- Windows 8
- windows update
